Change, EA and BPM
Change is inevitable and the pace of change for organizations has never been faster. Successfully adapting to change, while ensuring smooth ongoing business operations, represents an immense challenge for organizations. It’s difficult to execute transformations effectively if you don’t have full visibility of your environment. That’s why combining Enterprise Architecture (EA) and Business Process Management (BPM) to design and implement transformations cost-effectively is important.
Imagine the following scenario: A major global manufacturer was formed, following the merger of two companies. For years following the merger, the manufacturer struggled to function as one organization and operated as individual factories. There was no complete overview of their current business processes, applications and infrastructure, and the relationships between those domains. The manufacturer’s supply chain suffered, which ultimately affected product delivery to customers. They simply had to become one.
This scenario shows the need to integrate EA and BPM. Essentially EA helps organizations come to grips with changes and transformations. Business processes, in turn, deliver the products and services of the organization to customers and should reflect and implement changes with the help of EA. Combining EA and BPM is critical to effectively designing and executing transformations. Let’s look at definitions of EA and BPM to fully understand how these two disciplines complement one another.
What is EA?
EA provides an integrated view of the entire enterprise – your business and technology environments – and focuses on the enterprise-wide coherence between strategy, the organization, capabilities, operations and technology support. It also considers the position of your enterprise in its broader ecosystem of customers, suppliers and partners. In essence, EA focuses on the ‘what’ and not the ‘how’ of the enterprise.
EA combines many aspects of an organization in a single ‘model’, including the relations between these aspects. These aspects usually include the following:
- Strategy of the organization
- Business models in use
- Capabilities required to realize the strategy and business models
- Processes necessary to execute the capabilities
- Applications supporting the processes
- Technologies required to deploy the applications
- Data used by processes and applications
- Projects supporting the transformations
Each of these aspects and their relations can be described at different levels of detail, depending on what is required to support the organization's transformations.
What is BPM?
BPM is a disciplined approach to identify, design, execute, document, measure, monitor and control automated and non-automated business processes to achieve consistent, targeted results aligned with an organization’s strategic goals. In essence, BPM focuses on how the enterprise operates and how it delivers the results (products and services) of an organization to (external and internal) customers.
To design and document how the processes deliver products and services, sufficient detail should be added to the processes, including:
- Responsibilities (who is responsible for each activity in the process and the overall process)
- Results, documents and data used as input or output of the process
- Supporting applications
- Risks and mitigating controls
- And, (if required), detailed instructions on how to execute these activities

How BPM and EA complement one another Dependencies between BPM...
When we look at the definition of BPM, it becomes clear that business processes don’t live independently; they need context. For example, what are the main business goals influencing the design of the process? Some processes need to be as efficient as possible, for example, if your business strategy is one of operational excellence. But that may not work for processes where close customer contact and trust are essential. So, linkage to the goals of the enterprise is important, and EA can help with that.
This is just one example. By relating your processes to the architecture, you can see dependencies with other processes, IT systems, data being used, risks and controls and more. This allows you to perform end-to-end optimization across multiple business processes that support the same value stream of your enterprise. Moreover, this integration helps you keep track of the impact of changes, especially when there is more than one process, which is often the case in digital transformations and other high-impact changes.

... and EA
On the other hand, architecture is implemented in processes and systems. Detailed business processes provide part of that implementation. Moreover, they can also provide feedback on the realism of the architecture. Is the architecture feasible, or should it be changed? Is there perhaps potential for innovation? Are there many cross-cutting use cases?
For example, demonstrating regulatory compliance with regulations on financial or operational risk management may mean you have to show both that individual processes limit risk, but also that the aggregated risk across different processes is within approved limits. The latter will require an architectural view of the dependencies between these processes.
How to integrate EA and BPM
When you want to combine EA and BPM in the way we’ve described, it’s important to use standardized modeling techniques (open standards). You don’t want to be locked into proprietary solutions like some vendors offer.
Open standards allow you to re-use the knowledge, expertise and best practices of a worldwide community. It supports exchanging models between various tools and platforms and using reference models for your industry.
You can create models for EA and Business BPM using open standards in a modern EA tool like Bizzdesign Suite, which offers support for the following standards around EA and BPM:
- ArchiMate: supports modeling and analyzing enterprise (business and IT) architectures, including strategy, capabilities, processes, data, applications, technology, risks and projects.
- BPMN (Business Process Modeling Notation): supports modeling and analyzing detailed business and IT processes.
- DMN (Decision Model and Notation): supports modeling and analyzing business rules and processes-related decisions.

Easy BPMN web modeling for all types of users
To make process modeling as simple as possible, we’ve designed a Business Process Management out-of-the-box solution built in our platform, Bizzdesign Horizzon. We provide a guided process framework solution for process teams, which includes out-of-the-box framework templates and management dashboards. With our solution, process teams design and manage a structured process architecture aligned with the enterprise's strategic business goals.
So we're giving process teams the tools for process modeling: to create, edit, and manage process models at various levels of detail, but aligned with enterprise architecture so they can get insights on the complete enterprise model to execute transformation initiatives effectively.

Benefits of integrated modeling and analysis
The ArchiMate models in Bizzdesign products support modeling and analyzing business and IT architectures, including strategy, customer journey maps, capabilities, processes, data, applications, technology, risks, projects, and all the relations between these different elements. This enables you to define your organization's current or future strategy and how that strategy is realized via capabilities, processes, applications and technology. Projects can be defined, enabling impact analysis for the transformations ahead.
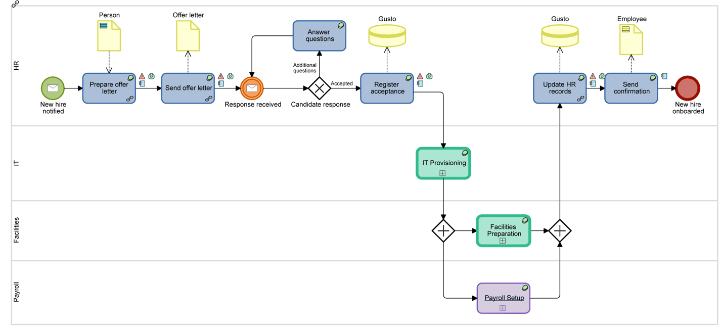
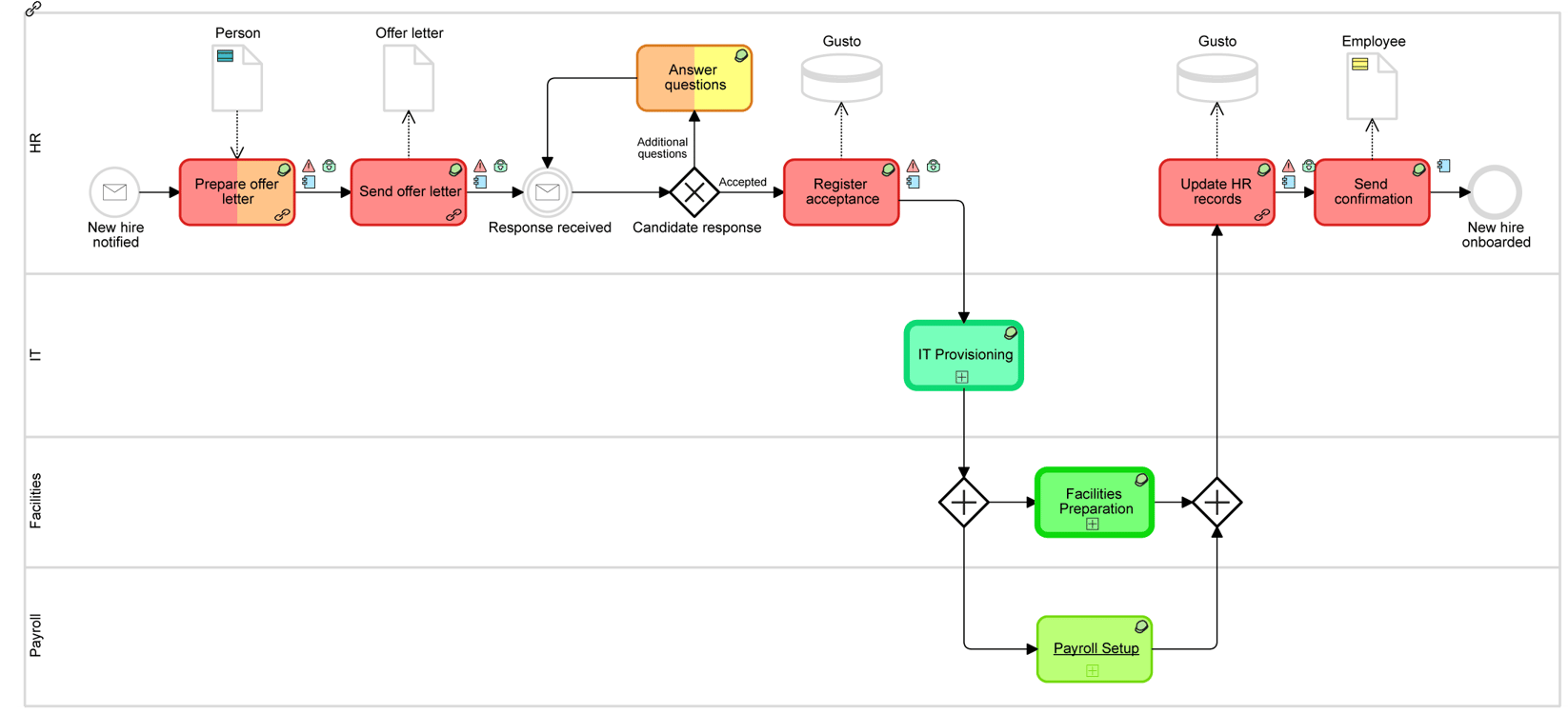
You can drill down from ArchiMate to BPMN process models with what we call: “cross-model relationships”. These let you model the refinement of a high-level business process in ArchiMate into a more detailed BPMN model and vice versa. In addition, you can connect BPMN process models to capabilities, applications, data, projects, risks and controls, and visualize these relationships in an easy-to-understand way using heatmaps, dashboards, tables and charts.
The BPMN and DMN standards let you express detailed business processes and business rules. You can use this for detailed process design, compliance assessments, performance optimizations and other analyses. Moreover, you can export your processes in the BPMN 2.0 exchange standard format and feed them into a process execution engine. These models can also be used less formally to support process improvement by the teams involved in these processes.
Final words...
Integrating EA and BPM isn’t just a modeling exercise – it’s essential to deal with changes in your organization successfully. Processes need to be aligned with the strategy and architecture of your organization and architectural choices must be implemented in these processes.
By combining EA and BPM, you can perform integral analyses covering the entire space – from strategic direction via your architecture backbone to the concrete business processes underlying your strategy. As an additional benefit, it also stimulates and motivates people with different roles in the organization to collaborate on successful transformations.



